丁丁打折网 - 网友优惠券分享网站,有688999个用户

京东优惠券 小米有品优惠券

当前位置 : 首页>web3>MNT币:Mantle未来潜力?以太坊Layer2新星深度解析

MNT币:Mantle未来潜力?以太坊Layer2新星深度解析

类别:web3 发布时间:2025-09-13 04:25

Mantle Network (MNT):以太坊 Layer2 新星?

Mantle Network 是什么?它有哪些独特之处?它又是如何运作的呢?

Mantle Network 是一个新兴的以太坊 Layer2 (L2) 扩展解决方案,于 2023 年 7 月 17 日正式上线主网。

简单来说,像 Mantle 这样的 L2 扩容方案,可以分担以太坊主网处理每笔交易的压力。Mantle 采用 Optimistic Rollup 技术,先在链下安全地记录交易,再将结果汇总到链上,从而提高效率。

根据官方数据,Mantle 的交易费用比以太坊低 80%,交易速度更是提升了 20 倍以上(每秒 500 笔交易,而以太坊只有每秒 25 笔)。

理论上,Mantle 用户可以享受到以太坊区块链的所有优点,同时避免其主要缺点。

更重要的是,Mantle 完全兼容以太坊虚拟机(EVM)。这意味着 Mantle 可以执行以太坊智能合约,任何基于以太坊的 DApp (去中心化应用) 都可以轻松部署在 Mantle 上。这极大地扩展了 Mantle 的功能,使其对开发者更具吸引力。

Mantle (MNT) 的发展历程

2023 年 5 月,Mantle 与 BitDAO 生态系统合并,组建了一个统一的生态系统:Mantle (MNT)。

BitDAO 由某平台联合创始人 Daniel Yan 和 Ben Zhou 于 2021 年 6 月创立,以其庞大的金库而闻名。

Mantle 与 BitDAO 的合并,使得 Mantle 生态系统拥有了加密行业最大的金库之一,截至本文撰写时价值超过 30 亿美元。Mantle 的 DAO 还通过了一项提案,拨出 2 亿美元的生态系统基金,用于支持 Mantle 上的早期 DApp 开发。

在与 BitDAO 合并后,Mantle 于 2023 年 7 月在巴黎的 EthCC 大会上发布了主网 alpha 版本。在此之前,Mantle 经历了长达六个月的测试网阶段,处理了超过 1400 万笔链上交易。

原 BitDAO 的加密货币 BIT,已按照 1:1 的比例被替换为 MNT。这意味着 BIT 持有者可以用旧代币换取等量的 MNT。

Mantle Network 的工作原理

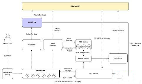
Mantle Network 的核心在于三个关键组件,它们共同构建了一个高效、安全的生态系统。

1. Optimistic Rollup 技术和 MPC 节点

Mantle Network 采用了 Optimistic Rollup 技术,将交易打包成批次,准备好被批准并合并到主网数据中。Rollup 有效地捆绑了数万笔交易,简化了验证过程。

在运行过程中,交易“按原样”提交给 L1 网络,并在其完整性的假设下运作。Optimistic Rollup 技术促进了更快的 L2 网络速度。

然而,L1 网络上的交易需要经过较长的验证期,有时长达 7 天。Mantle 试图通过引入一种称为多方计算 (MPC) 节点的新节点角色来克服这一限制。MPC 节点独立地根据交易数据计算状态根,并为有效状态转换提供签名。随着越来越多的节点验证一个区块,对其有效性的信心也会增强。

通过部署在两个网络上的桥接智能合约,Optimistic Rollup 网络与 L1 网络连接,确保无需第三方的安全资产转移。

2. 模块化网络架构

Mantle Network 采用模块化区块链架构。与节点同时管理所有任务的单体区块链不同,在 Mantle 的设计中,交易执行发生在 Mantle 网络上,而共识和结算过程发生在以太坊上。

3. Mantle 的数据可用性节点

Mantle 的数据可用性 (DA) 节点由 EigenLayer 的 EigenDA 模块提供支持。它们存储汇总交易的记录,使 L1 和 L2 的验证者都可以访问它们。验证者可以在防欺诈挑战期间从 DA 节点检索数据或交易。Mantle DA 节点也向 L1 网络发布数据有效性证明。

值得注意的是,模块化数据可用性系统和通过 EigenDA 实施的经济有效的模型,使 Mantle Network 能够降低交易费用,同时增强安全性。

MNT 币是什么?

MNT 币是 Mantle Network 的原生加密货币,代币符号为 MNT ($MNT)。它是一种 ERC-20 代币,于 2023 年 6 月 20 日在以太坊链上铸造。

MNT 币是一种多功能数字资产,既可以作为治理工具,也可以作为实用代币。

一方面,它作为 Mantle 区块链的原生货币,为交易提供动力。因此,每当用户在 Mantle 主网上执行交易时,会使用 MNT 支付手续费。

另一方面,MNT 币也充当了治理投票权的凭证。每个 MNT 具有相同的投票权重。持有者可以积极参与 DAO 投票并影响决策过程。在这方面,代币正在接管 BIT 的功能。

Mantle 的治理和金库本质上是从 BitDAO 过渡而来。自从 Mantle 主网推出以来,BIT (BitDAO 的原生代币) 持有者就可以将这种资产以一比一的比例迁移到 MNT 币中。

除了 MNT 的主要用途和用例之外,该代币还可以作为 Mantle 主网节点的抵押资产,激励参与和对网络安全和稳定的贡献。

当然,该加密货币也可以用来转移价值和进行投机交易。

MNT 代币经济学

MNT 代币的分配受到 Mantle Governance 严格流程的管理,分配领域包括用户激励、技术合作伙伴激励、核心贡献者团队和顾问,以及收购和代币交换等其他机会。最初,MNT 代币的分配占 Mantle Treasury 的 65.6%,占流通供应量的 34.4%。

Mantle 社区通过了一项提案,在 MNT 代币推出之前优化完全稀释的供应。该提案主要涉及不将 Mantle Treasury 中持有的价值 30 亿美元的 BIT 代币转换为 MNT,与 BIT 相比,有效减少了完全稀释代币的供应量。

根据最近的报告,Mantle 金库将持有 47.4% 的 MNT,而 52% 将用于流通。剩余的 0.6% 将保留给 Mantle 核心预算。

MNT 币价格分析

MNT 币于 2023 年 7 月 17 日开始交易,并在 2024 年 1 月 3 日到达 0.6928 美元的价格高点,其价格低点为 2023 年 10 月 18 日创下的 0.3136 美元。

截止某时间,MNT 在某平台上的交易价格为 0.591352 美元,目前在所有加密货币中排名第 43 位。Mantle 目前流通的供应量为 3,127,441,863,总市值为 1,849,265,193 美元。

过去 24 小时内,Mantle 价格下跌 1.68%。Mantle 在过去 7 天里经历了一段艰难的上涨势头,下跌了 8.06%。MNT 本周显示出看跌迹象,如果您正在考虑购买 Mantle,现在可能是投资的好时机。

在过去的 30 天内,MNT 的价格下跌了 7.38%,使其之前的价值 0.638471 美元减少了 0.047119 美元。当前的下降趋势意味着 Mantle 目前处于下跌状态。MNT 价格在过去 90 天内上涨了 58.84% ,在之前的 0.372294 美元的基础上增加了 0.219058 美元。

MNT 未来价格预测

了解了其价格历史后,接下来,让我们来看看一些 Mantle 价格预测。

1. 2024 年 MNT 价格预测

截至 2024 年初,Mantle 的价格预测仍然主要是正面的,一些分析预测 MFT 2024 价格约为 0.6289 美元,而某平台甚至指出价格有可能在年底达到 0.984 美元。

2. 2025 年 MNT 价格预测

据某平台称,到 2025 年,Mantle 价格预计上涨至 1.263 美元,这似乎是考虑将 Mantle 作为投资选择的一个很好的理由。

而某平台预测 MNT 价格将上涨至 0.8764 美元,某平台也同意预测将上涨至 0.9743 美元。

3. 2030 年 MNT 价格预测

对于 2023 年 Mantle 价格,某平台表示,Mantle 价格将进一步上涨,并最终在本世纪末达到 0.799 美元。

某平台也持乐观态度,表示 MNT 将达到 3.22432 美元。尽管如此,某平台的愿景仍然不那么乐观,预测 Mantle 代币将跌至 0.01546 美元。

总结

作为一个以太坊 L2 项目,Mantle Network 以其令人印象深刻的速度和具有成本效益的交易费用而脱颖而出,为用户提供了主流选项之外的令人耳目一新的替代方案。

此外,在 BitDAO 的支持下,Mantle 拥有成为主要参与者的资源和动力,为开发者和用户提供一个灵活且安全的去中心化应用平台。然而,它是否能够与其他 L2 网络竞争并获得采用还有待观察。

丁丁打折网©版权所有,未经许可严禁复制或镜像 ICP证: 湘ICP备2023003002号-11

Powered by 丁丁打折网本站为非营利性网站,本站内容均来自网络转载或网友提供,如有侵权或夸大不实请及时联系我们删除!本站不承担任何争议和法律责任!
技术支持:丁丁网 dddazhe@hotmail.com & 2010-2020 All rights reserved